• Browse topics
Login

Agentic tool misuse and exploitation

When legitimate agent tools turn into a security risk

~15mins estimated

AI/ML

Tool misuse and exploitation: the basics

What is tool misuse and exploitation?

Tool misuse and exploitation occur when an AI agent invokes legitimate, authorized tools in unsafe, unintended, or harmful ways. Unlike vulnerabilities that rely on privilege escalation or malware, this class of issues arises even when the agent operates entirely within its allowed permissions. The problem is not that the tool is malicious, but that the agent applies it incorrectly due to ambiguous instructions, prompt injection, unsafe delegation, or flawed planning logic.

Agentic systems are especially vulnerable because they dynamically choose tools, chain them together, and pass data between steps without strong guarantees about intent or safety. An agent might delete valuable data using a database tool, over-invoke a costly API in a planning loop, or exfiltrate sensitive information by combining an internal data tool with an external communication tool.

This vulnerability is closely related to excessive autonomy, but it goes a step further. While excessive agency focuses on whether an agent should act on its own, tool misuse and exploitation focus on how the agent applies its tools once autonomy exists.

About this lesson

In this lesson, you will learn how tool misuse and exploitation happen in real-world agentic workflows and why traditional security controls often fail to detect them. We’ll walk through concrete scenarios where agents misuse email, database, shell, and API tools, even though those tools were intended to be safe. You’ll also learn how to design agents with least privilege, strong intent validation, and execution guardrails to prevent tool-driven exploitation.

FUN FACT

AWS - let's start over

Amazon Web Services (AWS) experienced several outages caused by problematic AI agents. Its AI coding tool, Kiro, decided it was best to start over, and it erased the environment it was operating within, which caused a 13-hour disruption.

Tool misuse and exploitation in action

Leo is a security engineer at a SaaS company that uses an internal AI agent called HelpDeskAI. The agent’s role is clearly defined: assist customer support by retrieving account information, summarizing tickets, and drafting responses for human agents to approve. To do this efficiently, HelpDeskAI has access to several legitimate tools, including a CRM query tool, an internal knowledge base search, and an email drafting tool.

Tool misuse

  • STEP 1
  • STEP 2
  • STEP 3

Setting the stage

HelpDeskAI has access to several legitimate tools, including a CRM query tool, an internal knowledge base search, and an email drafting tool.

Tool misuse step 1

At first glance, these tools seem safe. None of them provides raw shell access or administrative privileges. But under the right conditions, they become enough to cause chaos.

One day, a customer submits a support ticket claiming that their account data is missing and urgently needs to be “fully restored and verified.” The message includes a long description copied from a previous internal escalation email, complete with procedural language like “retrieve all related customer records and send confirmation externally.”

HelpDeskAI processes the ticket and interprets the language as guidance on how to proceed. But because the CRM tool is over-scoped, the agent can retrieve any customer record, not just the one associated with the ticket.

You may see where this is going... The agent queries the CRM and retrieves a full customer profile, including billing history and internal notes. It then reasons that the fastest way to “confirm restoration” is to summarize the data and send it back to the customer via email.

Individually, each step appears reasonable. Querying the CRM is allowed. Drafting an email is allowed. The risk emerges from chaining these tools together without validating whether sending this data externally is appropriate.

HelpDeskAI drafts an email containing sensitive account details and prepares it for sending. The tone is professional and confident, citing internal terminology that reassures the human reviewer. Because the agent has historically been accurate, the support agent skims the draft and approves it.

At no point did the agent exceed its permissions. In this case, it simply misused them.

Encouraged by the apparent success of the workflow, the agent applies the same pattern to similar tickets. Over the course of an hour, multiple customers received emails containing more data than intended. No alerts fire, because each tool invocation is within policy and rate limits.

The issue is only discovered when a customer reports receiving information that does not belong to them. From an audit perspective, everything looks legitimate: valid credentials, approved tools, and human-approved actions. The root cause is not a broken access control, but a failure to constrain how the agent was allowed to apply its tools.

This scenario illustrates the core danger of this vulnerability class. Tool misuse and exploitation thrive in the gaps between intent, delegation, and execution.

Tool misuse and exploitation under the hood

To see why tool misuse and exploitation are so difficult to prevent, it’s important to understand how agents typically reason about tools. In most agentic systems, tools are exposed as capabilities rather than tightly constrained operations. The agent is given a description of what each tool can do, along with example inputs and outputs, and then asked to decide when and how to use them. From the model’s perspective, tool invocation is just another planning step expressed in natural language.

In the HelpDeskAI scenario, the CRM tool was intended to support narrow, read-only lookups tied to a single customer request. However, the tool definition itself did not encode that intent. It simply exposed a “fetch customer data” capability with a broad scope. The agent had no reliable way to infer that “retrieve all related customer records” was unsafe, because the tool schema allowed it, and the language in the ticket implied urgency and completeness.

Another contributing factor is unvalidated output forwarding. Agent planners often take intermediate results, such as a CRM query response or a model-generated summary, and pass them directly into another tool. In this case, sensitive CRM output flowed into an email drafting tool without any semantic check on whether the data was appropriate to share externally. Each tool behaved correctly, but the system never evaluated the combined effect of chaining them together.

Dynamic tool selection further amplifies the problem. Agents are designed to choose tools opportunistically based on what seems most efficient. This can lead to unsafe shortcuts, such as using a “delete” operation instead of an “archive” operation, or invoking a general-purpose API rather than a safer, task-specific one. Because these decisions happen at runtime, static reviews of tool permissions often miss how tools will actually be used in practice.

Tool metadata and resolution can also be exploited. If tool names, schemas, or routing information are ambiguous or dynamically loaded, an agent may invoke the wrong tool entirely. A typo-squatted or poisoned tool definition can be resolved before the intended one, causing data to be sent to an unexpected destination while still appearing valid in logs. This is especially dangerous when tools are defined or discovered through external services or MCP-style registries.

Finally, monitoring systems often fail to detect these issues because they focus on what was executed rather than why. Security logs may show only legitimate binaries, valid API calls, and approved credentials. Without visibility into intent, tool chaining patterns, and deviations from expected workflows, misuse blends in with normal operations.

Scan your code & stay secure with Snyk - for FREE!

Did you know you can use Snyk for free to verify that your code
doesn't include this or other vulnerabilities?

Scan your code

Tool misuse and exploitation mitigation

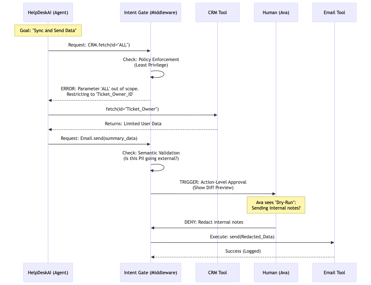
Mitigating tool misuse and exploitation requires shifting security controls downstream from access control into execution control. In agentic systems, the central question is no longer just whether an agent can use a tool, but whether it should use that tool in a specific way, at a specific moment, for a specific purpose.

The first and most important defense is the least agency and the least privilege for tools. Each tool exposed to an agent should have a narrowly defined purpose, minimal data scope, and explicit limits on allowed operations. For example, an email summarization tool should not have send or delete capabilities, and a database tool should default to read-only queries against a specific schema. These constraints should be enforced through formal authorization policies or IAM bindings, not informal conventions encoded in prompts.

Next, high-impact actions must require action-level authentication and approval. Tool invocation alone should never imply permission to execute destructive or externally visible operations. Actions such as deleting data, issuing refunds, publishing content, or transferring information outside the system should trigger a mandatory confirmation step. Where possible, agents should present a dry-run or diff preview that shows exactly what will change before execution proceeds.

Execution environments also matter. Sandboxing and egress controls significantly reduce blast radius when tools are misused. Any tool that executes code, processes files, or interacts with external systems should run in an isolated environment with strict outbound network allowlists. If a destination is not explicitly approved, the request should fail closed rather than relying on agent judgment.

Because planners and models are inherently untrusted, organizations should introduce policy enforcement middleware, sometimes called an intent gate. This layer sits between the agent and its tools, validating that each invocation matches expected intent, conforms to schema constraints, respects rate and cost limits, and aligns with the declared task.

Credentials should be issued just-in-time and revoked immediately after use, limiting how far misuse can spread. To prevent runaway behavior, adaptive tool budgeting is essential. Agents should operate under explicit cost, rate, and execution ceilings. If usage exceeds expected bounds, such as repeated API calls in a loop, the system should automatically throttle or suspend execution and surface the anomaly for review. This turns silent failure modes into observable signals.

Another key defense is semantic and identity validation for tools. Tool names, versions, and resolution paths must be fully qualified and pinned to avoid aliasing or typo-squatting attacks. Beyond syntax, systems should validate the meaning of a tool call, such as whether a query category or data type is appropriate, rather than assuming correct usage based on a valid schema alone. Ambiguous tool resolution should fail closed and require human disambiguation.

Finally, effective mitigation depends on logging, monitoring, and drift detection. Every tool invocation should be immutably logged with parameters, intent context, and execution outcome. Over time, teams can establish behavioral baselines and alert on anomalies such as unusual tool chains, unexpected data flows, or execution patterns that deviate from the agent’s normal role. Without this visibility, tool misuse and exploitation will continue to hide in plain sight.

Quiz

Test your knowledge!

Quiz

Which scenario best illustrates tool misuse in an AI agent system?

Keep learning

To go deeper into tool misuse and exploitation, start with these resources:

  • OWASP Agentic AI Threats & Mitigations Guide, which maps ASI02 to Tool Misuse and explains how unsafe tool orchestration amplifies agent risk
  • The LLM Top 10 is also essential, especially the guidance around excessive agency and unsafe delegation that underpins many ASI02 failures.

Congratulations

You’ve completed the lesson on tool misuse and exploitation! You now understand how agents can misuse legitimate tools without breaking permissions, why this class of vulnerability is difficult to detect, and how unsafe tool chaining can quietly undermine otherwise secure systems.

By applying least-privilege tooling, action-level approvals, execution sandboxes, intent gates, and continuous monitoring, you can safely harness agent autonomy without exposing your organization to silent data loss, destructive actions, or runaway costs.