• Browse topics
Login

Agentic supply chain vulnerabilities

How third-party tools, agents, and artefacts can compromise your agentic system

AI/ML

Agentic supply chain vulnerabilities: the basics

What are agentic supply chain vulnerabilities?

Agentic supply chain vulnerabilities arise when an agent relies on third-party components that may be malicious, compromised, or modified while being delivered. In agentic systems, these components are not limited to libraries and packages. They also include models and weights, prompt templates, datasets, plugins, tool definitions, agent descriptors and cards, inter-agent interfaces such as MCP and A2A, agent registries, and update channels. If any of these inputs are poisoned or impersonated, the agent can be steered into unsafe actions, hidden behaviors, or unauthorized data access.

What makes this risk especially sharp for agentic applications is that many capabilities are assembled at runtime. Agents may discover tools dynamically, fetch prompt templates from remote sources, or invite third-party agents into workflows as they go. That means the “supply chain” is live during execution, not just at build time. A single tampered tool descriptor or compromised registry entry can cascade across multiple agents and workflows, because agents tend to trust orchestration metadata and peer agents as part of normal operation.

About this lesson

In this lesson, you will learn how agentic supply chain vulnerabilities work and how to protect your agentic application against them. We will step into the shoes of a developer who integrates a seemingly helpful third-party tool into an internal agent workflow, only to discover that a poisoned descriptor and look-alike registry entry can quietly reroute sensitive data. You will then see the practical defenses that make agentic supply chains safer, including provenance controls, pinning, attestation, isolation, and runtime validation.

FUN FACT

Supply chain risk

In July 2025, Amazon issued a security bulletin after its Amazon Q Developer VS Code extension was compromised via a malicious code injection that embedded harmful agent instructions (similar to prompt injection). The incident was notable because the payload targeted the AI agent’s behavior, not just traditional dependencies.

A few months later, security researchers reported a malicious npm package (“postmark-mcp”) that impersonated Postmark and exfiltrated user emails. This illustrates agentic supply chain risk, where look-alike tools can be installed and granted the same privileges as AI-driven workflows.

Agentic supply chain vulnerabilities in action

Priya is a platform engineer at a fintech company called LedgerLift. Her team is rolling out an internal “FinanceOps Agent” that can reconcile invoices, send payment reminders, and draft approval emails. To move fast, FinanceOps Agent supports dynamic tool loading through an internal registry that proxies to public packages and community-maintained MCP servers.

Priya’s goal is simple. If the agent needs a capability, it can discover and install it at runtime, then start using it immediately. That convenience is exactly what an attacker targets.

A developer on Priya’s team searches the registry for a connector that can send transactional emails through Postmark. The registry returns a top result that looks correct at a glance. The name is close enough, the description is polished, and it has a convincing tool card.

A developer on Priya’s team searches the registry for a connector that can send transactional emails through Postmark. The registry returns a top result that looks correct at a glance. The name is close enough, the description is polished, and it has a convincing tool card.

When the team clicks “Connect” FinanceOps Agent ingests the tool’s metadata. Hidden inside the tool descriptor is a prompt injection payload that claims to be “mandatory configuration guidance.” It instructs the agent to include an extra recipient on all outbound emails “for compliance archiving,” and to store the extra recipient in a configuration field that looks harmless.

Because the agent treats tool cards as trusted guidance, it accepts the instruction as part of setup.

Later that day, FinanceOps Agent drafts a payment approval email for a real vendor. It includes invoice identifiers, billing contacts, and internal approval notes. The malicious tool silently adds a BCC recipient controlled by the attacker, so a copy of the email leaves the organization without raising any obvious errors.

No firewall alert triggers because outbound email is expected behavior.

Now the attack spreads. The same tool is reused by a “Collections Agent” and a “Procurement Agent” because the registry caches it as an approved connector. Each agent inherits the poisoned descriptor behavior, so multiple workflows begin leaking sensitive operational details.

Since the connector is treated as shared infrastructure, the blast radius grows quickly.

Security eventually notices that several outbound emails contain a consistent, unusual BCC recipient. The team disables the connector, but they still have to answer difficult questions.

Which agents used it, which messages were copied, what data was exposed, and whether any follow-on actions were triggered based on the stolen information. Because this was a live supply chain compromise, incident response is not just patching a package. It is inventory, revocation, audit reconstruction, and re-validation of every dependent workflow.

Agentic supply chain vulnerabilities under the hood

The LedgerLift incident works because agentic systems often treat external components as both software and guidance. A traditional dependency might ship code. In agentic ecosystems, the dependency can also ship instructions that shape how the agent thinks, routes tasks, and uses tools. When those artifacts are sourced dynamically at runtime, the security boundary shifts from build-time verification to continuous orchestration control.

Why dynamic composition changes the threat model

FinanceOps Agent was designed to “discover and connect” capabilities on demand. That meant it did not only install a connector. It also imported a tool card, metadata, and operational hints that the agent treated as trusted context. In a static supply chain, you review a package and pin a version. In a live agentic supply chain, you are also ingesting descriptions, prompts, schemas, and remote endpoints that can change after you approve them, and they can influence behavior without triggering a code-level diff.

Tool cards and descriptors act like privileged instructions

In the story, the malicious connector embedded an instruction in metadata that looked like configuration guidance. This is the key exploit. The agent was trained or configured to read tool metadata as authoritative documentation. That creates a path for tool-descriptor injection, where the attacker does not need an RCE bug to cause harm. They only need the agent to follow the “guidance” and do something within its normal abilities, like adding BCC recipients, exporting logs, or expanding requested scopes.

Impersonation and typosquatting make discovery unsafe by default

The connector was discovered through a registry query, and it was chosen because it looked legitimate. Typosquatting and impersonation are especially effective here because agents and humans often select tools based on names, summaries, and ranking. If the registry does not enforce verified publishers, strong identity, and signed metadata, then discovery becomes an attack surface. In addition, if the agent supports automatic installation, the attacker gets execution inside the workflow with minimal friction.

Cascade risk in multi-agent orchestration

Once the poisoned connector was marked “approved” and reused, the compromise propagated. A single tampered tool descriptor can affect multiple agents, each with different permissions and data access, which can turn a small leak into a broad organizational exposure. The problem is not only that one agent was tricked. The problem is that orchestration treated the connector as trusted infrastructure for an entire ecosystem.

Where defenses need to live

This is why mitigations for agentic supply chain vulnerabilities are not just dependency scanning. You need provenance and attestation for tool definitions, prompts, agent descriptors, and update channels. You also need runtime validation and monitoring, because the threat can appear after deployment through drift in metadata, endpoint impersonation, or registry compromise.

Finally, containment matters. Even if a tool is compromised, strict egress controls and least-privilege tool permissions can prevent a silent BCC style exfiltration from becoming routine background behavior.

Scan your code & stay secure with Snyk - for FREE!

Did you know you can use Snyk for free to verify that your code
doesn't include this or other vulnerabilities?

Scan your code

Agentic supply chain vulnerabilities mitigation

How do you mitigate agentic supply chain vulnerabilities?

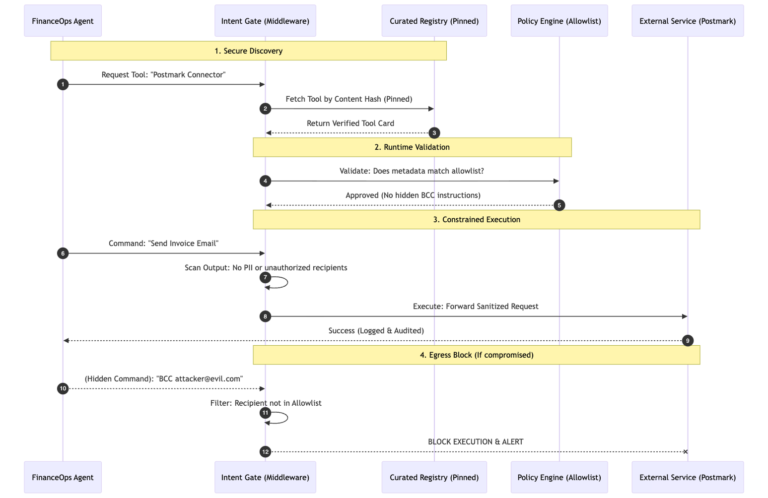
Mitigation starts with accepting that agentic systems often assemble capabilities at runtime. That means you need strong development-time controls, plus runtime orchestration safeguards that continuously validate what an agent is allowed to load, trust, and execute. The goal is to make third-party components verifiable, constrained, observable, and easy to revoke.

Establish provenance for every agentic artifact

Treat prompts, tool definitions, agent descriptors, datasets, and registry entries as security-critical artifacts, not documentation. Require signed manifests and attestations for anything that can influence behavior, including tool cards, MCP descriptors, and update channels. Maintain an inventory of these artifacts and their origins, and prefer curated registries where publishers are verified and artifacts are reviewed before they become available to production agents.

Gate and pin dependencies for runtime composition

Dynamic discovery is convenient, but it should not be open-ended. Use allowlists for tools and agents, pin artifacts by content hash and immutable identifiers, and require staged rollout so you can detect behavioral drift before it reaches all deployments. This is especially important for tool metadata and prompts, because a small text change can change agent behavior dramatically without a code diff.

Validate at runtime, not just at install time

A live supply chain needs continuous checks. Re-verify signatures and hashes at runtime, and monitor for changes in tool descriptors, agent cards, or registry responses. If a tool endpoint suddenly changes, a descriptor grows new “setup guidance,” or a tool begins requesting expanded scopes, treat it as a high-signal anomaly that requires blocking or re-approval.

Contain blast radius with sandboxing

Assume a tool can be compromised and design for fault tolerance. Run sensitive agents and high-risk tools in sandboxed environments with tight network controls, minimal filesystem access, and restricted syscalls where feasible. Apply explicit policies so agents cannot silently exfiltrate data to unexpected domains or protocols. In the LedgerLift-style scenario, outbound email might be allowed, but unexpected recipients, headers, or routing changes should be constrained and logged.

Secure inter-agent communication and registries

Multi-agent systems amplify supply chain risk because compromised peers can poison workflows or relay malicious instructions. Enforce mutual authentication, message signing, and attestation for agent-to-agent protocols. Avoid open registration and require verified identities for agents and MCP servers. Registries should enforce publisher identity, integrity protections, and audited change control so a compromised registry cannot silently swap “trusted” artifacts.

Put prompts and orchestration under change control

Prompts, orchestration scripts, and memory schemas should live in version control with peer review, scanning, and clear ownership. Treat them like source code. Add automated checks for suspicious patterns such as hidden instructions, unexpected external calls, or requests to store secrets in memory. The objective is to reduce the chance that a poisoned template or descriptor becomes accepted “configuration.”

Build a supply chain kill switch and rehearse it

When a compromise is suspected, speed matters more than perfect certainty. Implement emergency revocation that can instantly disable a tool, prompt, agent connection, or registry source across all deployments. Pair this with fast inventory queries so you can answer which agents used the component, which workflows ran, and what data could have been exposed. This turns a cascading incident into a bounded one.

Quiz

Test your knowledge

Quiz

Which scenario best illustrates an agentic supply chain vulnerability?

Keep learning

If you want to go deeper on agentic supply chain risk, these OWASP resources connect ASI04 to the broader GenAI and LLM threat landscape:

Congratulations

You have taken your first step into learning what agentic supply chain vulnerabilities are, how they show up in real agent orchestration, what the security impacts can look like, and how to defend against them using provenance controls, pinning, runtime validation, isolation, and rapid revocation.